
Auto-GPT — Welcome to the Botnet: Malware and Existential Threats of Autonomous, LLM-Powered, C&C
The rapid advancement of artificial intelligence has given rise to an array of powerful language models, such as OpenAI’s GPT-4. These…

The rapid advancement of artificial intelligence has given rise to an array of powerful language models, such as OpenAI’s GPT-4. These…

In manual and automated ways

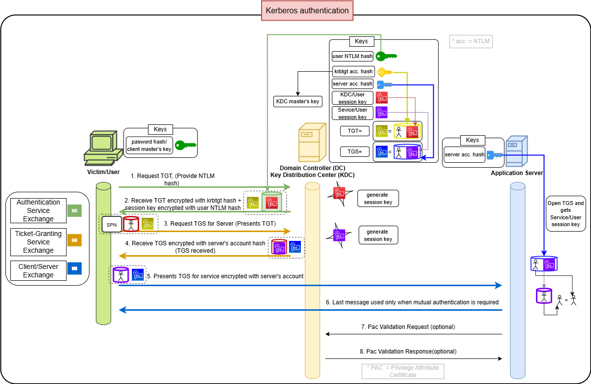
Just another introduction to Kerberos

Imagine an ideal world where pure happiness pervades all existence — a world where joy is so inherent that you don’t even need to think…

in color

Background summary and technical sample analysis